8" INTENSOTAB Android 2.3 lässt sich einfach nicht auf 4.0 oder höher abdaten

  • 7 Antworten
  • Letztes Antwortdatum
M

misterwossi

Neues Mitglied
0
Ich habe meiner Frau vor 3 Monaten ein 8" INTENSOTAB mit Android 2.3 gekauft. Ietzt kan Android 4 und ich möchte es aufspielen. Die Beschreibung habe ich mir direkt bei Intenso geladen. Aber es funktioniert einfach nicht

Es wäre schön, wenn mir jemand helfen könnte
 
misterwossi schrieb:
Aber es funktioniert einfach nicht

Bei dieser detaillierten Beschreibung dessen, was du gemacht hast, und was passiert ist, wird dir sicher niemand helfen können.

Ich habe die Anfrage in den richtigen Bereich verschoben.
 
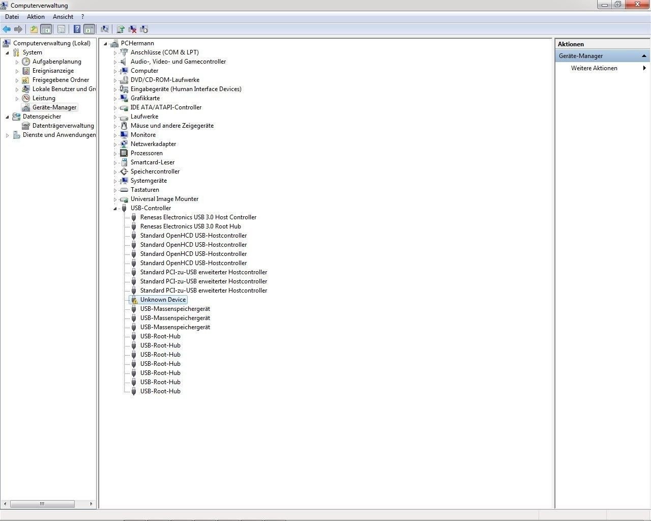
Nochmals etwas detailierter: Ich möchte auf Android 4.03 updaten. Wie bei Intenso beschrieben, lade ich die benötigte Software herunter und entpacke sie. Es kommt ein Ordner "Intensotab_Updatetool" Beim starten der Update Tool.exe kommt auch das besagte Bild in rot. Danach fahre ich das Tablet herunter, schließe den PC an drücke die Lautstärke - Taste und fahre das Tablet hoch. Es verändert sich nichts an dem Bild. Sollte ja angeblich grün werden. Beim drücken auf Update erscheint folgende Meldung.(Anhang Update jpg.) Dann installiere ich den Treiber über den Gerätemanager (siehe Anhang)
Ich finde unter USB Controller ein Unknow Device welches aber bei Treibersoftware aktualisieren die Meldung bringt. Es ist alles auf dem neuesten Stand.


Ich weiss nicht mehr weiter
 

Anhänge

  • Update.jpg
    Update.jpg
    28,5 KB · Aufrufe: 717
  • geraetemanager.jpg
    geraetemanager.jpg
    110,2 KB · Aufrufe: 698
Hallo Zusammen ,

habe meiner Mutter ein Intensotab zu Weihnachten gekauft..
Wollte ihr gestern ein paar Ebooks drauf ziehen, aber bekomme das Tab einfach nicht mit dem PC verbunden....

Es wird mir einfach nichts angezeigt, kein unbekanntes Gerät, sucht keinen Treiber nichts.....
An was kann das liegen...???
 
normalerweise zeigt es in 2 Fenstern an. Einmal die Karte und einmal das Rootverzeichnis. Habe auch das IntensoTab 8". Habe aber nach wie vor, dass es im Gerätemanager nicht angezeigt wird. Vom PC zum Tab funzt
 
Hmm ja bei mir wird garnix angezeigt hab es jetzt schon an 5 pcs versucht nirgends erkennt er überhaupt das was angeschlossen wurde ....
 
vielleicht liegt es am Kabel ???
 
Zurück
Oben Unten