renaldo
Erfahrenes Mitglied
- 115
Hallo Leute,
ich sichere seit Ewigkeiten wöchenlich alle für mich wichtigen Ordner bequem per FTP über WLAN auf meinen Desktop Rechner ... rasend schnell und fehlerlos.
Jetzt kriege ich endlich mit,das ein einziger aber wichtiger Unterordner wohl schon länger ignoriert wird.
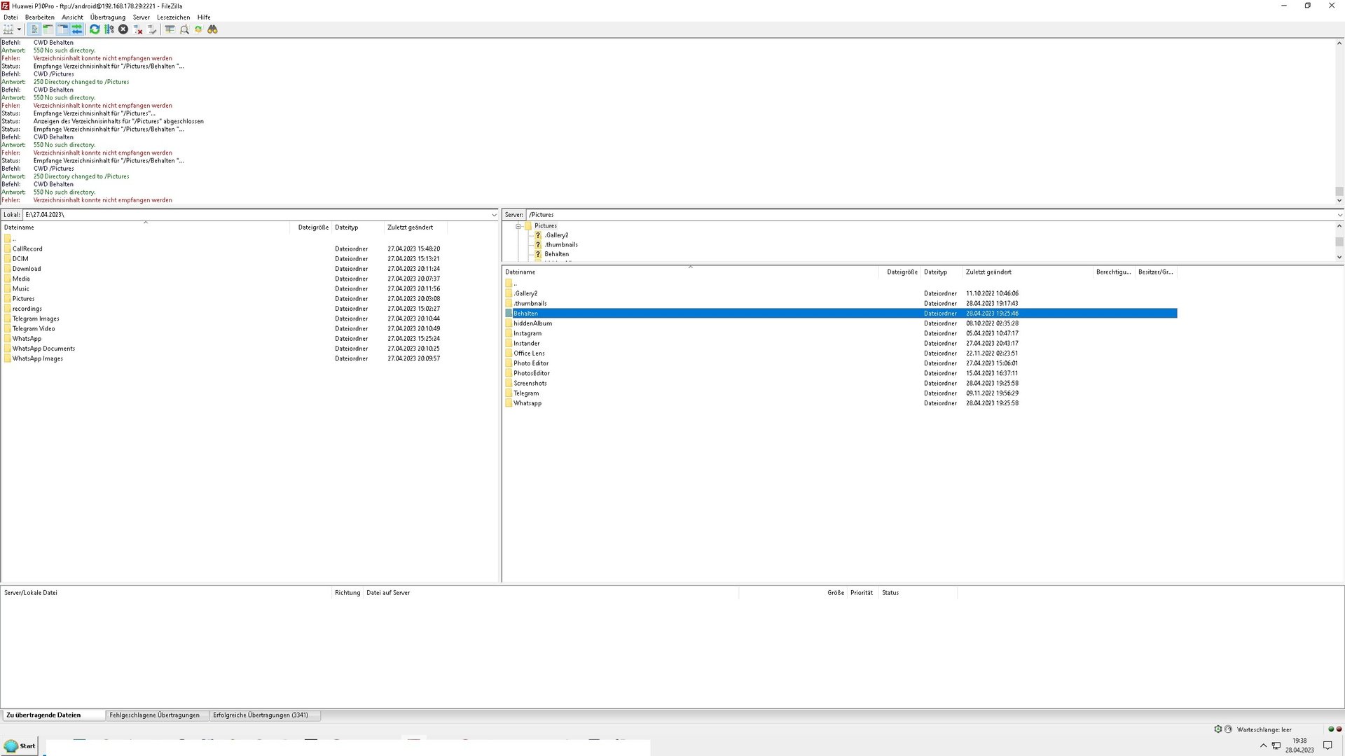
Ich habe weder über Filezilla noch über TotalCommander ne Chance ... dabei sind die Zugriffsrechte eigentlich auf 777 gesetzt aber es funktioniert nicht ,der Ordner wird ignoriert.
Wie kann ich das Problem bitte lösen ? (Bild im Anhang)
Nachtrag: Auch über USB habe ich bei exact diesem einen Ordner im Verzeichnis keinen Zugriff (Bild 2)
Nachtrag 2: Am Handy kann ich die Bilder im Ordner sehen und über einen Datei Manager diesen Ordner auch kopieren (z.b. in den Ordner "Downloads" ...sobald ich diesen dann aber per FTP oder USB kopieren möchte kommt wieder obiges Ergebnis raus .
[Erledigt]: Keine perfekte Lösung (weil ich verstehs noch immer nicht und ich muss noch bisle weiterforschen wie das überhaupt passieren kann ) aber über Google Galerie und mit nem Dateimanager konnte ich die Bilder in einen neu erstellten Ordner kopieren und den bisherigen problemlos löschen ... auf den neuangelegten Ordner habe ich wieder souveränen Zugriff per FTP.
ps. @Mods ... ich kann den Thread leider nicht selbst löschen
mfg renaldo
ich sichere seit Ewigkeiten wöchenlich alle für mich wichtigen Ordner bequem per FTP über WLAN auf meinen Desktop Rechner ... rasend schnell und fehlerlos.
Jetzt kriege ich endlich mit,das ein einziger aber wichtiger Unterordner wohl schon länger ignoriert wird.
Ich habe weder über Filezilla noch über TotalCommander ne Chance ... dabei sind die Zugriffsrechte eigentlich auf 777 gesetzt aber es funktioniert nicht ,der Ordner wird ignoriert.
Wie kann ich das Problem bitte lösen ? (Bild im Anhang)
Nachtrag: Auch über USB habe ich bei exact diesem einen Ordner im Verzeichnis keinen Zugriff (Bild 2)
Nachtrag 2: Am Handy kann ich die Bilder im Ordner sehen und über einen Datei Manager diesen Ordner auch kopieren (z.b. in den Ordner "Downloads" ...sobald ich diesen dann aber per FTP oder USB kopieren möchte kommt wieder obiges Ergebnis raus .
[Erledigt]: Keine perfekte Lösung (weil ich verstehs noch immer nicht und ich muss noch bisle weiterforschen wie das überhaupt passieren kann ) aber über Google Galerie und mit nem Dateimanager konnte ich die Bilder in einen neu erstellten Ordner kopieren und den bisherigen problemlos löschen ... auf den neuangelegten Ordner habe ich wieder souveränen Zugriff per FTP.
ps. @Mods ... ich kann den Thread leider nicht selbst löschen

mfg renaldo
Anhänge
Zuletzt bearbeitet:
